Beispiele aus der Softwareentwicklung
Wir entwickeln Software für:
- Steuerungssoftware für Anlagensteuerungen
- Firmware für Mikrocontroller
- 3D-Visualisierungen und Simulationen
- Terminals für RS232, CAN, UDP, Ethernet
- Bibliotheken für Regelungstechnik
- Spektrumanalyse beliebiger Signale
- Software für CAD-Automatisierung
- Funktionsblockeditoren
Entwicklungsumgebung
Je nach Anforderung setzen wir zum Entwickeln von Anwendungen das Microsoft Visual Studio mit den Programmiersprachen C# bzw. VB.NET oder bei hardwarenaher Programmierung das AVR-Studio mit C++ ein.

Referenzprojekte
Anlagensteuerung mit digitalem Zwilling

Steuerungssoftware einer Industrieanlage, deren Prozessdaten in Echtzeit mit einer Simulation bzw. einem digitalen Zwilling abgeglichen werden. Die Visualisierung wurde mit DirectX-3D umgesetzt.
Software für Anlagensteuerung

Anlagensteuerung, mit der beliebige Rotationskörper mit Verpackungsband umwickelt werden können. Die Software scannt den Rotationskörper vor dem Umwickeln dreidimensional ein und berechnet anhand vorgegebener Regeln das optimale Wickelschema.
CAD-Automatisierung

Vollautomatische CAD-Software, die aus Produktdaten eines ERP-Systems 3D-Modelle, Angebote, Datenblätter und Fertigungszeichnungen generiert.
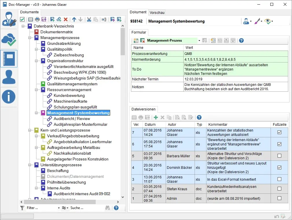
Dokumentenmanagement-Software

Revisionssichere Dokumenten-Verwaltungssoftware mit Rechteverwaltung für Benutzer und direkter Anzeige von Word- und PDF-Dateien im Programm.
Visualisierung mit Open Maps

Darstellung von ICEs und Regionalzügen in einer Open Maps Karte. Zu jedem Zug können aktuelle Daten aus einer Datenbank abgerufen werden.
RS232- und LAN- Terminal mit Auswertung

Software, die bei einem Hersteller von Funkmodulen das Konfigurieren, Testen und Aufspielen der Firmware per RS232 und LAN ermöglicht.
Ethernet UDP Terminal für Prozessdaten

Software zum Überwachen und Visualisieren von Prozessdaten, die von einer SPS-Steuerung zum Debuggen ausgegeben werden.
Funktionsblock-Editor für Regelkreise

Schulungssoftware für Regelkreise, mit der Regelstrecken per RS232 eingebunden werden können. Viele Funktionsblöcke wie zum Beispiel PID-Regler oder DT1-Glieder stehen zur Verfügung. Der Regelkreis kann während der Laufzeit modifiziert werden. Regelabweichungen der Signale werden rot dargestellt.
Spektrumanalyse mit Mustererkennung

Signalanalyse, die über das Mikrofon eingespielte Audiosignale visualisiert. Wiederkehrende Töne bzw. Rhythmen werden mittels FFT und mathematischer Faltung erkannt und angezeigt.
DJ-Software

Disc-Jockey-Software, die anhand des aktuell gespielten Tracks dazu passende Lieder vorschlägt. In das Ranking der Tracks fließen die analysierte Geschwindigkeit, Musikrichtung, Tonart und das Vorkommen in Playlists ein. Die Software lernt mit jedem DJ-Gig dazu und verbessert den Algorithmus.
Automatisierungsbibliothek

Eine Softwarebibliothek für Automatisierungs- und Regelanwendungen mit C# oder VB.NET. Die Bibliothek ermöglicht es, z.B. PIDT1-Regler, Zeitglieder und Signalgeneratoren mit nur einer Codezeile zu implementieren.
Testumgebung für Übertragungsglieder

Testumgebung, mit der das Verhalten von digitalen Reglern einfach getestet werden kann. Die Bildschirmaufnahme zeigt, wie ein T2S-Regelglied auf schwankende Zykluszeiten reagiert. Der Vergleich zeigt den Unterschied zwischen Euler-Vorwärts-, Euler-Rückwärts- und Tustin-Verfahren.









